728x90
반응형
<Chapter 02 > 02-2 데이터베이스 시작부터 끝까지
■ 데이터베이스 구축 절차
데이터베이스 만들기 → 테이블 만들기 → 데이터입력/수정/삭제하기 → 데이터 조회/활용하기
■ 데이터베이스 만들기

- 이름은 show_db로 데이터베이스(스키마) 생성
- CREATE SCHEMA 'shop_db';
■ 테이블 만들기
- 테이블 설계하기 -> 열 이름과 데이터 형식을 지정하기

CREATE TABLE 'shop_db', 'member'(
'member_id' CHAR(8) NOT NULL,
'member_name' CHAR(5) NOT NULL,
'member_addr" CHAR(20) NULL,
PRIMARY KEY('member_id'));

CREATE TABLE 'shop_db', 'product' (
'product_name' CHAR(4) NOT NULL,
'cost' INT NOT NULL,
'make_date' DATE NULL,
'company' CHAR(5) NULL,
'amount' INT NOT NULL,
PRIMARY KEY('porduct_name));
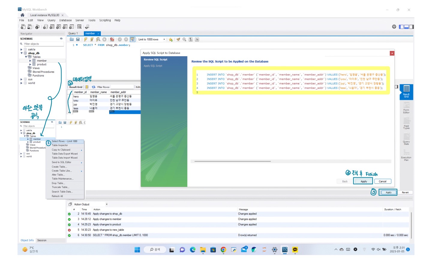
■ 데이터 입력하기

INSERT INTO 'shop_db', 'member' (
'member_id', 'member_name', 'member_addr')
VALUES('hero', '임영웅' '서울 은평구 증산동');
INSERT INTO 'shop_db', 'member' (
'member_id', 'member_name', 'member_addr')
VALUES('iyou', '아이유' '인천 남구 주안동');
INSERT INTO 'shop_db', 'member' (
'member_id', 'member_name', 'member_addr')
VALUES('jyp', '박진영' '경기 고양시 장항동');
INSERT INTO 'shop_db', 'member' (
'member_id', 'member_name', 'member_addr')
VALUES('tess', '나훈아' '경기부천시 중동');
■ 데이터 활용하기(아이유 데이터만 출력)_1주차 기본 미션

728x90
반응형
'인공지능, 데이터분석 > [SQL] 혼자 공부하는 SQL' 카테고리의 다른 글
| [혼공학습단 9기 / SQL] ORDER BY, LIMIT, DISTINCT, GROUP BY, HAVING, 2주차 미션 (0) | 2023.01.15 |
|---|---|
| [혼공학습단 9기 / SQL] SELECT, FROM, WHERE (0) | 2023.01.15 |
| [혼공학습단 9기 / SQL] 인덱스, 뷰, 스토어드 프로시저 (0) | 2023.01.06 |
| [혼공학습단 9기 / SQL] DBMS 종류, 데이터베이스용어 (0) | 2023.01.02 |
| [혼공학습단 9기] 혼공SQL 혼공학습단 9기 선정! (0) | 2023.01.02 |